728x90
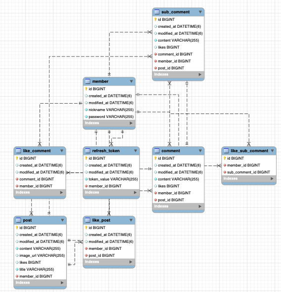
드디어 정리된 DB ㅠㅠ

스케줄러 완성!
ScheduleTasks.java
@Scheduled(cron="0 0 1 * * *")
public void schedule3(){
log.info("스케쥴러 작동 시작 ! 현재 시각 : "+dateFormat.format(new Date()));
List<Post> allPost = postRepository.findAll();
for(Post p : allPost){
List<Comment> comments = commentRepository.findAllByPost(p);
int count = comments.size();
if(count == 0) {
Long id = postService.scheduleDeletePost(p.getId());
System.out.println(id+"번 게시글을 삭제 하였습니다.!!");
}
}
}
PostService.java
@Transactional
public Long scheduleDeletePost(Long id) {
Post post = isPresentPost(id);
subCommentRepository.deleteByPostId(id);
commentRepository.deleteByPostId(id);
postRepository.delete(post);
return id;
}
refrence
https://wooncloud.tistory.com/75
[Spring] 스케줄러 Cron 사용하기
스프링 프로젝트를 개발하면서 시스템이 커지고 DB 또는 다양한 서비스를 위해 어떤 모듈들을 주기적으로 실행해야 할 때가 옵니다. 그럴 때 사용하는 것이 스케줄러입니다. 스프링에서 스케줄
wooncloud.tistory.com
반응형
'항해99' 카테고리의 다른 글
| [TIL] 항해 (0) | 2022.08.13 |
|---|---|
| [TIL] 항해 32일차 (0) | 2022.08.12 |
| [TIL] 항해 30일차 (0) | 2022.08.11 |
| [WIL] 항해 4주차 (0) | 2022.08.07 |
| [TIL] 항해 25일차 (0) | 2022.08.05 |
댓글